Pascal Project Manager & Editor hilft bei der Verwaltung und Analyse von Delphi- und Lazarus-Projekten, bietet einen integrierten Editor, einen IDE-Manager sowie ein WelcomePage-Plugin für Delphi.

Wichtige Funktionen
- Projektverwaltung mit IDE-Erkennung
- Darkmode und Delphi-Style-Unterstützung
- Objektstruktur-Analyse inkl. TNotebook-Support
- Code-Editor mit Syntax-Highlighting, Folding, Navigation
- Konvertierung zwischen FMX und VCL-Komponenten
- Projekt-Dokumentation mit XMLDoc und HTML-Export
- Integrierte Delphi-Version-Datenbank
- WelcomePage-Plugin ab Delphi 11.1
- Unterstützt aktuelles Delphi 13 Florence

Die integrierte Kanban-Ansicht hilft bei der Verwaltung von Programmieraufgaben und Versionszielen.
Projekt-Seiten & Dokumentation
Erstellen Sie automatisch Projektseiten mit Screenshots, Versionshinweisen, Formularbildern u.v.m.

IDE-Manager & Styles
Zugriff auf installierte IDEs, Spracheinstellungen, Styles, PAServer-Dateien, Projekte & mehr

Delphi-Datenbank
Informationen zu IDE-Versionen, BPLs, Compiler-Optionen & mehr. Ideal als Referenz.

Welcome Page Plugin
Minimale Version des Project Managers direkt in der Delphi Welcome Page. Plugins für Delphi 11 bis 13 und
für Delphi 13 auch in einer 64-Bit-Version für die Delphi 64-Bit IDE
Download PlugIn
Video zum PlugiIn

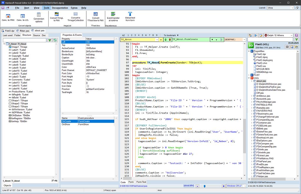
Pascal Editor
Der Editor kann wie Lazarus und Delphi ganze Projekte vollständig öffnen, dort navigieren und auch viele Formulare anzeigen
Video zum Editor

Pascal Editor Tools
Im Editor stehen auch eine Reihe von Tools zum kopieren oder Konvertieren von Objekten zur Verfügung.

Download
Aktuelle Version 6.0 herunterladen (48 MB, Stand: 20.09.2025)
[ Vorversion 5.30 laden ] (47 MB, Stand: 17.03.2025)
Preise & Lizenzen
- Community Edition: kostenlos
- Einzellizenz: 49,-- EUR
- Small Team Lizenz (5 Installationen): 99,-- EUR
- Site Lizenz (unbegrenzt): 249,-- EUR
- PC-Database-Server: 99,-- EUR (nur mit PPME-Lizenz)